Projects
Python

Java

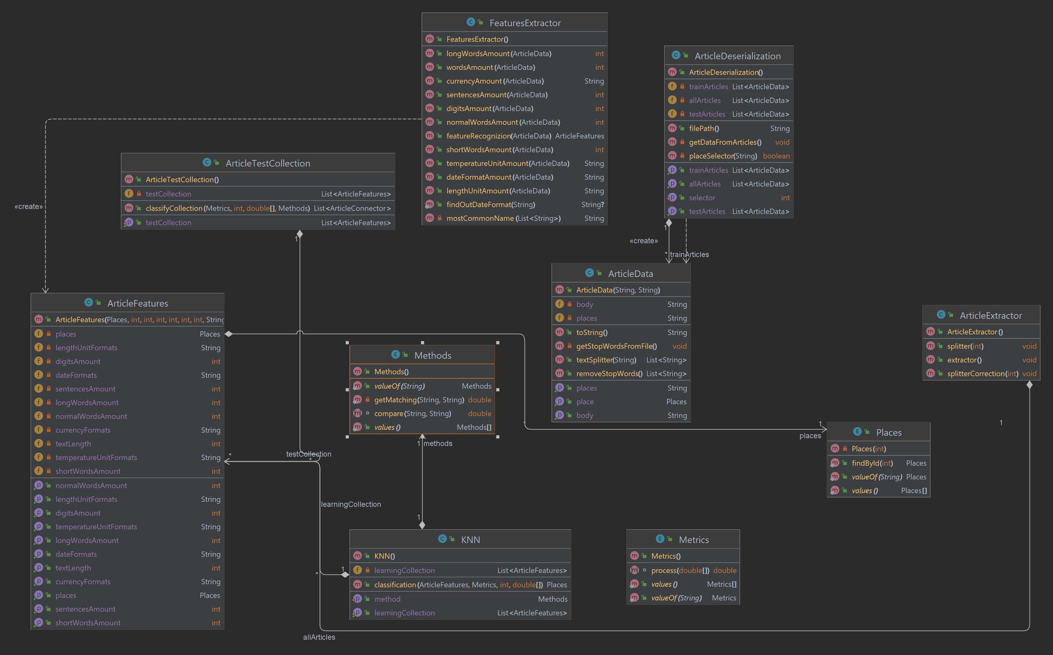
Documents_Classification
Java application to classify articles based on their content with usage of KNN-Algorithm & N-gram as text comparison method & Chebyshev,Manhattan,Euclides metrics.
Digital Signal Processing
Java application with main purpose of applying digital signal processing methods. GUI created with JavaFX.
Jupyter Notebook

